Email Notification using Flow Design
Notification: A Notification in ServiceNow is used to automatically send messages (Email, SMS, Push) to users when a specific event or condition occurs.
- Create Catalog & In Catalog Create Catalog item, For Requesting anything. Example [Work from Home.]
- Add Variables in Catalog Items & Save it.
Employee Name
Address
Manager.
- This is Where we can Request anything like (Work from Home, etc.)
Creating Flow Design for Requesting Work from Home Application to the Manager & getting Response from Manager.
- In Flow create Add actions, Create Emails for Request & Approval
- Search Get Catalog variable from Action from Flow design.
- In this Send Email action has been taken, and by this Request WFH email will go to Manager.
- Ask For Approval – Approval must take from group of Manager.
- If WFH is Approved from Manager, then Email will send to Employee or Requester.
- If WFH will Rejected, then Email will go to employee or Requestor of Rejected Request.
- Open Catalog Item Which was Created & Add Request for Work from Home
- After Requested, there will be Request Number will be Generate. Click on that. It will Request Form
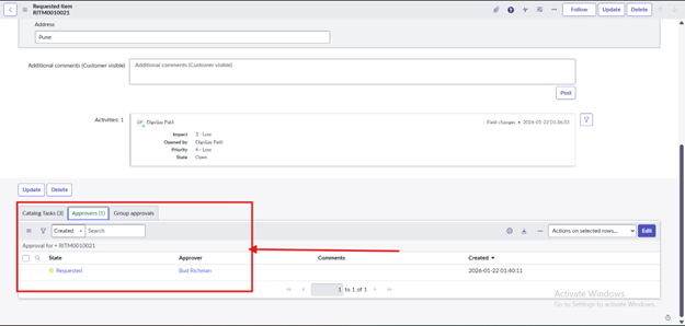
- In Request Form there will be RITM click on that there will show Approves, in this there will Name of Approval Person
Results-:
- The manager will receive an Email Notification that the WFH request is there.
- When Manager will Approve or Reject that Request then the Mail will get to Employee that Request is Approve or Reject
Email Notification using Flow Designer

https://shorturl.fm/kQ7u1